| |
|
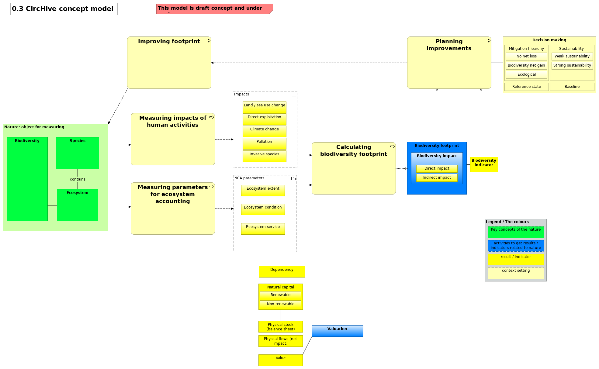
Decision making |
Mitigation hiearchy |
| |
|
Decision making |
Sustainability |
| |
|
Decision making |
Baseline |
| |
|
Decision making |
Reference state |
| |
|
Mitigation hiearchy |
No net loss |
| |
|
Mitigation hiearchy |
Biodiversity net gain |
| |
|
Mitigation hiearchy |
Ecological equivalence |
| |
|
Weak sustainability |
Sustainability |
| |
|
Strong sustainability |
Sustainability |
| |
|
Natural capital |
Physical stock (balance sheet) |
| |
|
Renewable |
Natural capital |
| |
|
Non-renewable |
Natural capital |
| |
|
Physical stock (balance sheet) |
Valuation |
| |
|
Physcal flows (net impact) |
Valuation |
| |
|
Nature |
Ecosystem |
| |
|
Nature |
Biodiversity |
| |
|
Nature |
Species |
| |
|
Nature |
Measuring impacts of human activities |
| |
|
Nature |
Measuring parameters for ecosystem accounting |
| contains |
|
Ecosystem |
Species |
| |
|
Species |
Biodiversity |
| |
|
Biodiversity |
Ecosystem |
| |
|
Biodiversity footprint |
Biodiversity impact |
| |
|
Biodiversity footprint |
Biodiversity indicator |
| |
|
Direct impact |
Biodiversity impact |
| |
|
Indirect impact |
Biodiversity impact |
| |
|
Measuring impacts of human activities |
Impacts |
| |
|
Measuring parameters for ecosystem accounting |
NCA parameters |
| |
|
Valuation |
Value |
| |
|
Impacts |
Land / sea use change |
| |
|
Impacts |
Direct exploitation |
| |
|
Impacts |
Climate change |
| |
|
Impacts |
Pollution |
| |
|
Impacts |
Invasive species |
| |
|
Impacts |
Calculating biodiversity footprint |
| |
|
NCA parameters |
Ecosystem extent |
| |
|
NCA parameters |
Ecosystem condition |
| |
|
NCA parameters |
Ecosystem service |
| |
|
NCA parameters |
Calculating biodiversity footprint |
| |
|
Improving footprint |
Nature |
| |
|
Calculating biodiversity footprint |
Biodiversity footprint |
| |
|
Planning improvements |
Biodiversity footprint |
| |
|
Planning improvements |
Improving footprint |
| |
|
Planning improvements |
Decision making |
| |
|
Planning improvements |
Biodiversity indicator |